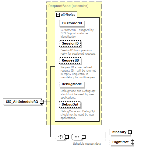
element SIG_AirScheduleRQ
diagram sigws_p103.png
type extension of RequestBase
properties
content complex
children Itinerary FlightPref
used by
complexType SIG_RequestType
attributes
Name  Type  Use  Default  Fixed  Annotation
CustomerID  s:string  required      
documentation
CustomerID - assigned by SIG Support customer identification
SessionID  s:string  optional      
documentation
SessionID from previous reply for sessioned requests.
RequestID  s:string  optional      
documentation
RequestID - user defined request ID - will be returned in reply. RequestID is mandatory for multi request
DebugMode  s:boolean        
documentation
DebugMode and DebugOpt should not be used by user applications.
DebugOpt  s:string  optional      
documentation
DebugMode and DebugOpt should not be used by user applications.
source <s:element name="SIG_AirScheduleRQ">
 
<s:complexType>
   
<s:complexContent>
     
<s:extension base="RequestBase">
       
<s:choice>
         
<s:sequence>
           
<s:annotation>
             
<s:documentation>Schedule request data</s:documentation>
           
</s:annotation>
           
<s:element name="Itinerary" type="SchedItineraryType">
             
<s:unique name="testUniqueSchedODRef">
               
<s:selector xpath="OriginDestination"/>
               
<s:field xpath="@ODRef"/>
             
</s:unique>
           
</s:element>
           
<s:element name="FlightPref" type="FlightPrefType" minOccurs="0"/>
         
</s:sequence>
       
</s:choice>
     
</s:extension>
   
</s:complexContent>
 
</s:complexType>
</s:element>

element SIG_AirScheduleRQ/Itinerary
diagram sigws_p104.png
type SchedItineraryType
properties
content complex
children OriginDestination
identity constraints
  Name  Refer  Selector  Field(s)  Annotation
unique  testUniqueSchedODRef    OriginDestination  @ODRef  
source <s:element name="Itinerary" type="SchedItineraryType">
 
<s:unique name="testUniqueSchedODRef">
   
<s:selector xpath="OriginDestination"/>
   
<s:field xpath="@ODRef"/>
 
</s:unique>
</s:element>

element SIG_AirScheduleRQ/FlightPref
diagram sigws_p105.png
type FlightPrefType
properties
minOcc 0
maxOcc 1
content complex
attributes
Name  Type  Use  Default  Fixed  Annotation
DesiredAirlines  strlist        
documentation
List of desired airlines and/or flight, for example:
SU S7 HY614
IgnoredAirlines  strlist        
documentation
List of ignored airlines
Cabin  CabinType        
documentation
Required cabin:
  First, Business, Economy, Comfort
RBD  derived by: s:string        
documentation
Desired RBD (Class)
ConnectionPref  derived by: s:string        
documentation
Direct - direct flights only
byFareBrands  derived by: s:string        
documentation
Fare brand filter
FareBrand  s:string        
documentation
Fare brand to use in fare search. If set - attribute byFareBrands will be ignored.
FlightNumber  s:string        
documentation
Flight number
source <s:element name="FlightPref" type="FlightPrefType" minOccurs="0"/>


XML Schema documentation generated by XMLSpy Schema Editor http://www.altova.com/xmlspy